دستورات رایج در WinDbg Preview :
کامند db: در WinDbg Preview برای نمایش حافظه (Memory Dump) استفاده میشود.

کامند .tlist :
تمام پروسسهای فعال سیستم را لیست میکند
PID (شناسه پروسس) را نشان میدهد
نام فایل اجرایی هر پروسس را نمایش میدهد
گاهی مسیر کامل اجرای برنامه هم نمایش داده میشود
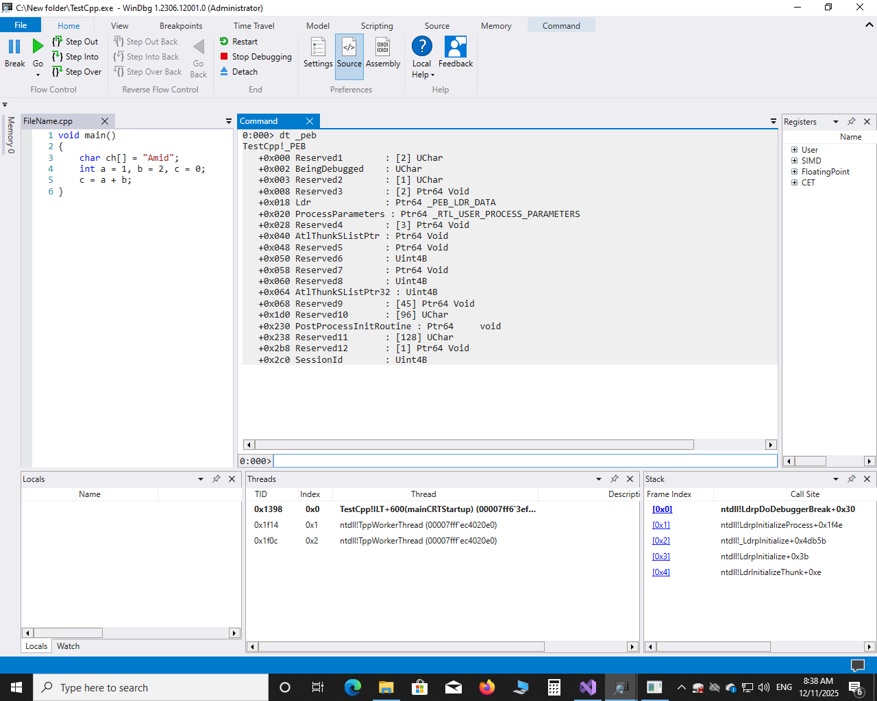
کامند !peb :
دستور !peb در WinDbg / WinDbg Preview برای نمایش ساختار PEB (Process Environment Block) استفاده میشود.
این دستور یکی از مهمترین ابزارها در مهندسی معکوس، تحلیل بدافزار و دیباگ یوزر مود است.

کامند dt:
دستور dt در WinDbg / WinDbg Preview یکی از مهمترین دستورات برای نمایش ساختارها (Structures) و نوع دادهها (Types) است.
این دستور برای مهندسی معکوس، تحلیل حافظه، کرشدامپ و دیباگ فوقالعاده کاربردی است.
این دستور یک ساختار (مثل PEB، TEB، EPROCESS، لیستها، کلاسها و …) را بهصورت کامل همراه با فیلدها، اندازهها، offsetها و مقادیر حافظه نمایش میدهد.

Telegram: @CaKeegan
Gmail : amidgm2020@gmail.com