علیدرروزمرگی های برنامه نویسان 🌿·۲ سال پیشتقابل مفاهیم SOLID روی کدمون ؟؟مروری بر مفاهیم OOP و تفاوت هایکه پیروی کردن از اونها روی یک کد ایجاد میکنه. چهار مفهوم میخوایم برسی بکنیم ...
علی·۲ سال پیشچطور به یک یادگیرنده سریع و منعطف تبدیل بشیم | مقاله ای از هارواردیادگیری سریع و منعطف مهارتی است برای یادگیری از تجربیاتتان بطوریکه شما میتوانید با آن در موقعیت های جدید به موفقیت برسید. این به معنای دان.…
علی·۴ سال پیشآموزش رمزنگاری RSA و پیاده سازی در Pythonیک مقاله جامع و آسون برای درک رمزنگاری RSA بدون ریاضیات پیچیده و سخت همراه با پیاده سازی در Python
علی·۵ سال پیشيک دیاگرام باحال واسه انتخاب درست و بجا Http Code ها :)ی دیاگرام باحال و کامل برای فهمیدن اینکه تو هر شرایطی کدوم http code استفاده کنید
علیدرکتاب باز·۵ سال پیشدرست کردن لینک دانلود یکبار مصرف + همراه محدودیت IP + و زمان داخل جنگومواقعی نیازه که لینک های داشته باشیم که محدودیت های داشته باشن مثلا زمان محدود یا برای یک IP خاصی درست شده باشن یا غیر مسقتیم باشن ادرسش…
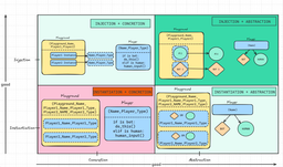
علی·۵ سال پیشـ interface ها و abstract کلاس ها قطعات گمشده در پایتون قسمت ۲این قسمت بصورت عملی اومدیم abstract کلاس ها و interface ها پیاده سازی کردیم برعکس قسمت قبل که بیشتر تئوری بودش و یکسری شرایط برسی کردیم
علی·۵ سال پیشـ interface ها و abstract کلاس ها قطعات گمشده در پایتون قسمت ۱ـ interface ها و abstract کلاس ها قطعات گمشده پایتون اصلا چی هستن و چرا باید بلدشون باشیم به عنوان یک برنامه نویس حرفه ای
علی·۵ سال پیشگرفتن خروجی exe از پایتون در لینوکس بدون ماشین مجازیمواقعی پیش میاد که نیاز به گرفتن خروجی exe داریم داخل لینوکس اکثر مواقع دست به دامن ماشین مجازی ها میشیم و یک اتلاف زمان و سخت افزار هستش .…
علیدرکد لاورز·۵ سال پیشاشتراک گذاری لوکال هاست در بستر اینترنتخیلی مواقع پیش میاد که نیاز داریم از راه دور به لوکال هاست سیستم خودمون یا یک شخص دیگه وصل بشیم دلایلشم میتونه متفاوت باشه مثلا دسترسی داشت…
علیدرکد لاورز·۵ سال پیشآموزش استخراج API از اپلیکیشن هاآموزش استخراج API ویرگول و بقیه نرم افزارها برای استفاده شخصی