سیداحمد طراح سایت نکست، ریاکت·۱۵ روز پیشبزرگترین حمله DDoS تاریخ با ترافیک ۳۱.۴ ترابیتبرثانیهباتنت Aisuru با حمله DDoS با سرعت ۳۱.۴ ترابیت بر ثانیه رکورد جدیدی را ثبت کردباتنت Aisuru/Kimwolf یک حملهی عظیم انکار سرویس توزیعشده (D…
سروش تنزادهدروبلاگ فنی آروانکلاد·۴ ماه پیشتحلیل رخداد اختلال در سرویس API محصول CDN آروانکلاددر تاریخ ۱۲ و ۱۳ مهر، API مربوط به محصول CDN در چند بازه زمانی از دسترس خارج شد. این اختلال منجر به افزایش زمان پاسخدهی درخواستها و در مو…
Mahyar Salamatدروبلاگ فنی آروانکلاد·۵ ماه پیشمانیتورینگ متریک های دامنه: مانیتورینگ با قابلیت جدید CDN ابر آرواناگر شما یک سرویس پر ریکوئست دارید، احتمالا تا الان با این چالش مواجه شدید: توازن میان نگهداری لاگ ها و هزینه نگهداری
احسان جاویدی·۱ سال پیشگرین پلاس؛ توسعهدهنده CDN ایرانیتمرکز cdn گرین پلاس برای بهبود سرعت وبسایت و رنک SEO و مهمتر از همه دردسترس بودن وبسایت در زمان اختلالات اینترنتی ایران هست
Mahyar Keyhani·۱ سال پیشCDN چیه و چرا استفاده میشه؟CDN (Content Delivery Network) چرا وب سایت ها از CDN برای تصاویر، CSS و موارد دیگر استفاده می کنند؟ آیا تا به حال فکر کردین که چجوری وب سای…
حسین جعفری·۱ سال پیشقسمت چهارم AWS Certified Cloud Practitioner: خدمات شبکه و Content Deliveryقسمت چهارم AWS Certified Cloud Practitioner: خدمات شبکه و Content Delivery
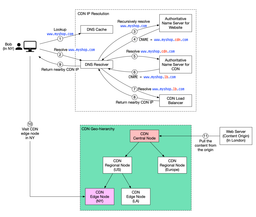
علی باوندپور·۲ سال پیشسیستم CDN چیست؟CDN یا شبکه تحویل محتوا (Content Delivery Network) شبکهای از سرورها (نقاط حضور یا POP ها) است که در مکانهای مختلف در سراسر دنیا قرار میگ…
JavadAgha·۲ سال پیشCDNشبکه تحویل محتوا (content delivery network) به سرورهایی که به صورت جغرافیایی توزیع شده اند (که سرورهای لبه نیز نامیده می شوند) اشاره دارد ک…
poshtiban apadana·۲ سال پیشنقش فناوریهای CDN در بهبود سرعت بارگذاری محتوا وبسایتشبکه توزیع محتوا یا CDN (Content Delivery Network) یک فناوری است که برای بهبود سرعت بارگذاری محتوا وبسایت استفاده میشود. این فناوری به صو…